08-26-2025, 10:06 PM
![[Image: 7i1jgyyy65nf.png]](https://i.postimg.cc/V1gFcHNK/7i1jgyyy65nf.png)
Benthic Goldview 4.1.410
File size: 12 MB
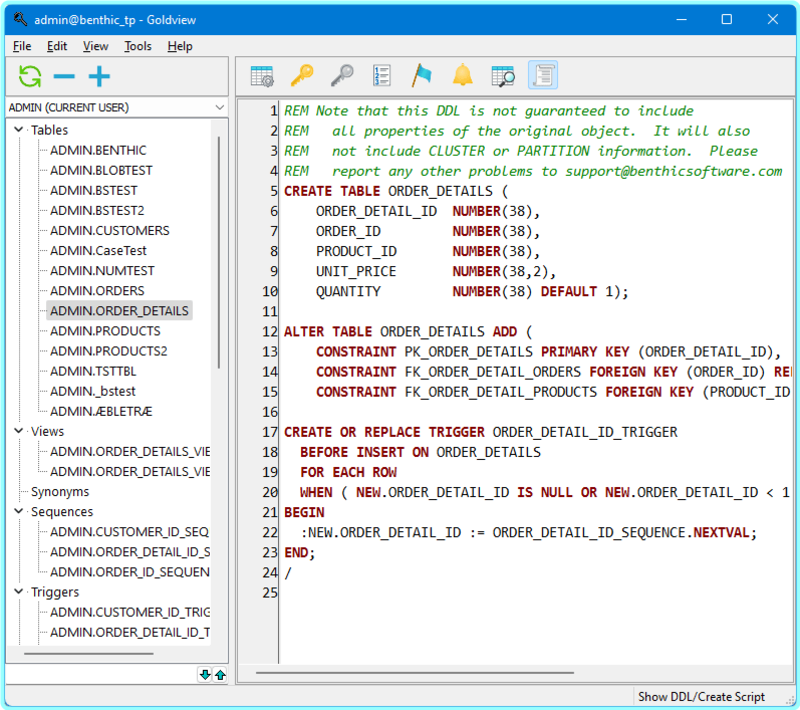
GoldView is a schema structure browser. It displays information on the structure and properties of schema objects. It is a read-only tool. It is useful for developers who need to know information about the objects in a schema, but don't want to type the data dictionary queries. It also allows safe browsing of schema information without the fear of accidentally damaging the database.
Supported Client Operating systems: Windows 7 and above including Terminal Server/Citrix.
Supports Oracle 8 and above, including Oracle 21c. Requires a working Oracle Client, full or instant.
Displays objects in all accessible schemas
Colored syntax highlighting
Full Unicode support
Shows information on tables, views, triggers, indexes, synonyms, sequences, types and code modules
Shows structure, keys, constraints, indexes (including function based), stored code, DDL (CREATE SCRIPTS) and more!
[center]โ๐ท- - - - -โฝโโโโง โคโโค โงโโโโพ - - - -๐ทโ[/center]
โญ๏ธ Benthic Goldview 4.1.410 (12 MB) โ [12.05 MB]
RapidGator Link(s)
NitroFlare Link(s)
![[Image: signature.png]](https://softwarez.info/images/avsg/signature.png)




