11-14-2025, 10:32 PM
![[Image: ME17Q01Z_o.png]](https://images4.imagebam.com/83/db/98/ME17Q01Z_o.png)
QueueExplorer Professional 5.0.63
File size: 35.5 MB
The indispensable tool for working with queues and messages: understand and manage your system, figure out what went wrong, fix it.
Works with multiple queuing systems
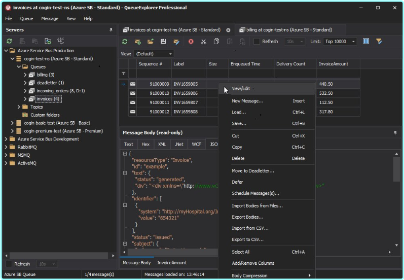
QueueExplorer supports multiple systems from the same installation, without need for additional licensing: MSMQ, Azure Service Bus, RabbitMQ, and ActiveMQ.
With QueueExplorer you can do much more than with built-in management console - copy, move or delete messages, save and load, stress test, view and edit full message bodies (with support for XML, JSON, .Net objects...), and much more. QueueExplorer is a fast, native Windows application.
Benefits for Developers
Find out all about your messages
With QueueExplorer you can dig into your queues and see which message went where, whether they were correctly formatted, with correct headers and settings, etc.
Multiple viewers are at your disposal: JSON, XML, WCF, Hex, text with different encodings...
Develop and test producers and consumers separately
With QueueExplorer you can test individual pieces of your solution, or even simulate third party messages going in or out. You can create and edit test messages, send one by one or bunch of them together.
Test performance and load handling of your app
Send thousands of messages for performance testing to see how system handles that load.
Benefits for Admins
Troubleshoot, fix, and resend problematic messages
If something is wrong, QueueExplorer is the fastest and easiest way to investigate and fix incorrect, poison, or failed/deadletter messages.
See status of your system at glance
Check if some of queues are growing too large, if there are messages in deadletter queues, etc. With autorefresh functionality see how entire system works in near real time.
Filter and sort messages to quickly find important data
QueueExplorer allows you to quickly find messages you're interested in. Professional edition allows you to even extract your business data from within messages using XPath, JSON, or Regex, and to immediately see e.g. invoice totals, etc.
Backup and restore messages
Backup messages to files, or move/copy them to another queue.
Copy, compare and sync queues, topics and other schema (metadata) objects
This can be used to migrate queues (and other objects) to another server, e.g. to propagate from development to production. Or just to compare and see which changes were made. Or to backup schema before changes are made. You can also duplicate queues with all their settings on the same server (Professional).
Multi system support
QueueExplorer supports multiple messaging system in one program. You don't need to purchase new licenses if you decide to migrate to another system or already manage different message brokers.
This not only protects your investment, but also reduces learning curve in that process for all team members.
[center]โ๐ท- - - - -โฝโโโโง โคโโค โงโโโโพ - - - -๐ทโ[/center]
โญ๏ธ QueueExplorer Professional 5.0.63 - (35 MB)
RapidGator Link(s)
NitroFlare Link(s)
![[Image: signature.png]](https://softwarez.info/images/avsg/signature.png)



