Yesterday, 01:54 PM
![[Image: 8b00c6815d2a0f62886cfdd8a7668173.jpg]](https://i126.fastpic.org/big/2025/1229/73/8b00c6815d2a0f62886cfdd8a7668173.jpg)
Window Inspector 3.8
File Size : 23.7 Mb
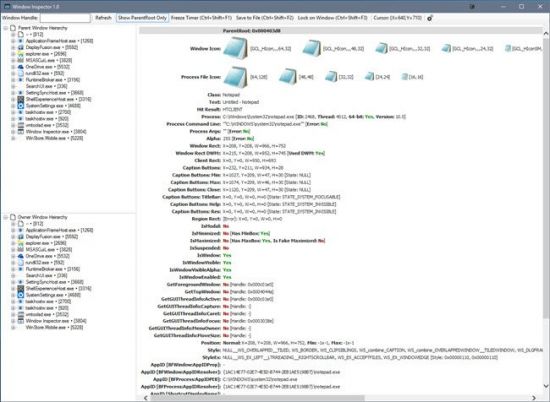
Window Inspector is an amazing application that can view the window class, text, properties and more, simply by moving your mouse cursor over a target window! Use Window Inspector's built-in hotkeys to freeze the info, save to a file or lock on a window so you can see its properties changing in realtime. Browse through the parent/child or owner/child window hierarchies per-process and see all the windows associated with an application. Double-click any window in the tree-view to see its detailed properties, icons and more.
Using Window Inspector
We didn´t need to make any advanced configurations when installing Window Inspector. All we needed to do was follow the simple on-screen instructions to complete the process.
Moving the cursor over a window was enough to display information about it. From the program itself, we could see a tree view of the windows on the desktop. We got more information about a window by expanding it, which displayed names in full. The program displayed all details on its main interface. We could choose to display everything or only the parent root.
The program featured built-in hotkeys that we used to perform various functions. For example, we locked the program to a specific window whose properties we wanted to view in real time. We could also freeze the details displayed or save them to a file.
We used the program to view the processes running on our system instead of resorting to the Task Manager. It also included features that were not available from the Task Manager.
HOMEPAGE
DOWNLOAD


